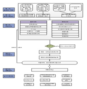
| 办理材料 |
材料要求 |
| 身份证 |
请提供夫妻男女双方身份证;并提供1份复印件,正反面复印到一张A4纸上。 |
| 结婚证等婚姻状况证明 |
1、已婚的,提供结婚证(男女双方两本);
2、离婚的,提供离婚证、离婚协议书或法院判决书、调解书(出示原件和复印件);
3、丧偶的,提供死亡证明或户口注销证明;并提供2份A4纸复印件;
4、未婚已生育、已收养的育龄妇女不需要提供。 |
| 户口本 |
若为集体户口,请携带本人页、首页复印件加盖公章;并提供1份复印件,本人页和首页复印到一张A4纸上。 |
| 女方一寸近照 |
免冠,彩色,2张 |
| 生育证发放登记表 |
夫妻在孕期内到一方户籍所在地村(居)民委员会办理妊娠登记,并获得生育证发放登记表。 |
| 女方为本地,男方是港澳台居民 |
需要提供由当地或港澳台事务办公室出具的有效的婚姻情况证明、身份证和护照等的原件和1份复印件。 |
| 女方为本地,男方是华侨、外国人 |
需要提供外国驻华大使馆或单位开具的婚育情况证明、护照及1份复印件。 |
| 男方为本地,女方是外省 |
女方户籍地所在乡镇街道人口计生工作机构出具的同意由男方户籍所在地办理《计划生育服务证》证明及女方在户籍地生活期间的婚育状况书面材料 |
| 男方为本地,男方是港澳台居民 |
需要提供由当地或港澳台事务办公室出具的有效的婚姻情况证明、身份证和护照等的原件和1份复印件。 |
| 男方为本地,女方是华侨、外国人 |
需要提供外国驻华大使馆或单位开具的婚育情况证明、护照及1份复印件。 |
| 再婚夫妻均无子女 |
属再婚情况的夫妻,需出具再婚前无子女的相关证明材料或子女死亡证明。 |
| 已婚夫妻失独 |
已婚夫妻失去独生子女,需出具子女死亡证明。 |
| 未生育但已收养小孩儿 |
育龄妇女,收养过小孩儿,但未生育的,需出具收养登记相关材料。 |
| 均属市外户籍办理一孩生育证 |
1、女方的居住证,1份复印件;
2、女方的《流动人口婚育证明》;
3、男方户籍所在地的乡镇人民政府或街道办事处出具的婚育情况证明材料。 |
| 委托他人办理 |
1、委托人身份证;
2、委托书。 |
| 未婚生育 |
社会抚养费征收收据等相关材料。 |